https://blogs.unity3d.com/2018/08/07/shader-graph-updates-and-sample-project
贴图介绍
游戏模型制作中用到了很多贴图类型,通过不同类型贴图的组合使用以达到最终需要得到的模型效果。最常见的类型有Diffuse、Emissive、Normal、Opacity、Specular、Roughness。游戏制作中根据项目资产的需要使用不同的贴图类型
常见的PBR 工作流程是:金属/粗糙度工作流、高光反射/光泽度工作流

金属/粗糙度工作流
- Base Color
- Roughtness:粗糙度贴图,0(黑色-0 sRGB)表示光滑,1(白-255 sRGB)表示粗糙
- Metallic
高光反射/光泽度工作流
- Diffuse(Albedo):一般认为等同于Base Color
- Glossiness:光泽度贴图,定义材质得粗糙度信息,跟Roughness 相反,0(黑色-0 sRGB)表示粗糙,1(白-255 sRGB)表示光滑
- Specular:高光贴图,颜色越亮高光越强,黑色表示没有高光
通用贴图
- Ambient Occlusion:环境光遮蔽贴图,描述了较大尺度的光线遮蔽信息,通常由高模烘培得到。指表面某点能获得多少环境中的光,用来模拟物体之间所产生的阴影,在不打光的时候增加体积感
- Normal
- Height
参考资料:《游戏资源中常见的贴图类型》
Shader Graph 使用贴图
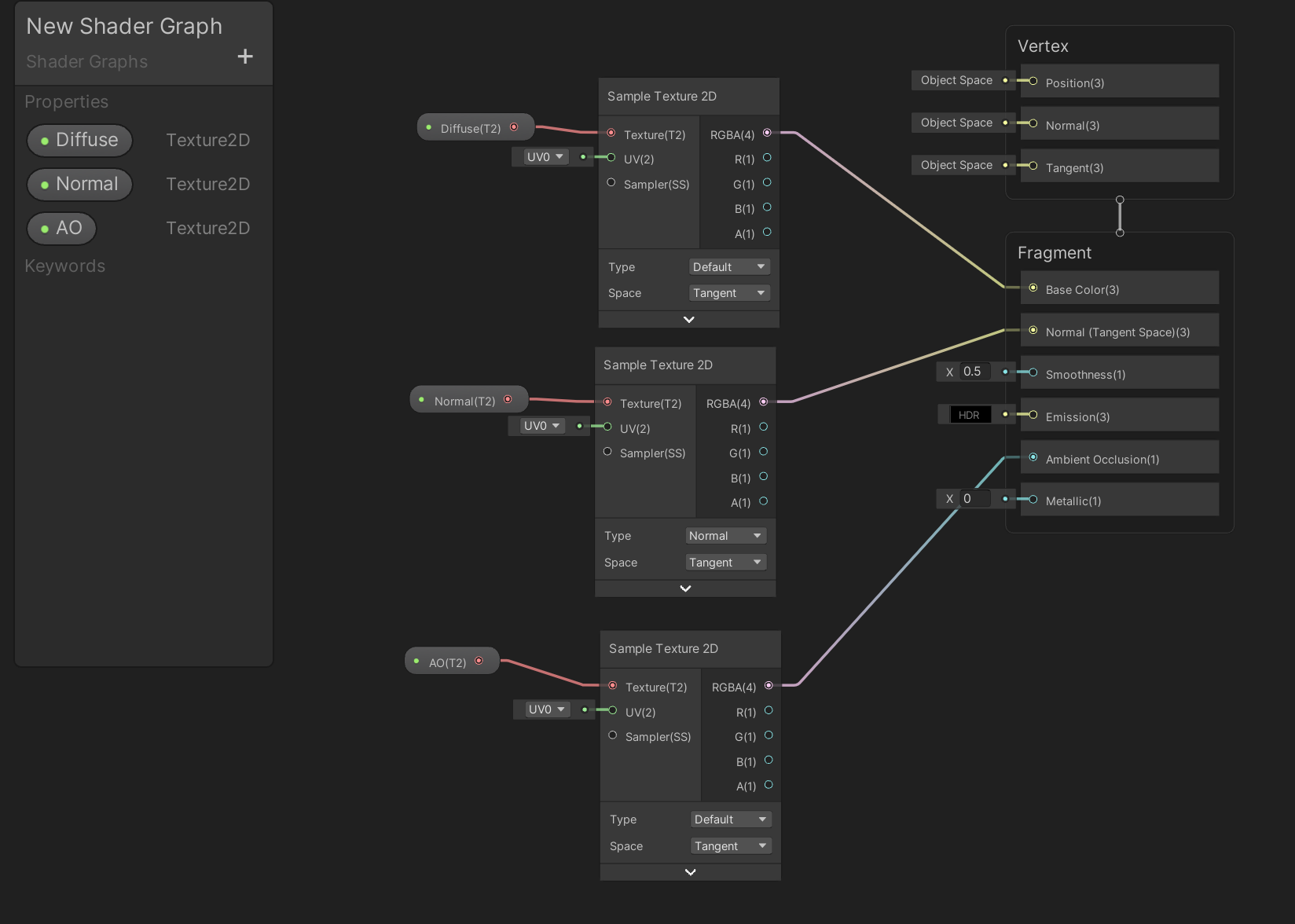
注意:Unity 2020 之后,PBR Master 节点就不再存在了,被Vertex、Fragment 所取代
在Shader Graph 中创建一个Texture2D 类型的属性,拖到节点编辑器中,然后创建一个Sample Texture 2D 贴图采样节点
Texture2D 属性连接到Sample Texture 2D,Sample Texture 2D 再连接到Fragment 的相应属性,比如这里分别连了Base Color、Normal、Ambient Occlusion

关键是中间需要一个Sample Texture 2D 节点!Texture 3D、CubeMap 等也类似,需要配合对应的采样节点使用
对于法线贴图还需要强调一点,在Sample Texture 2D 需要选择Type 为Normal
然后可以创建材质,设置对应的贴图,应用到对应的模型上,可以看到使用了法线贴图后,模型表面的细节还是很丰富的

但是这个表面仔细看出来有一点油油的感觉,应该是金属度相关的设置不正确导致的