Unity 2020 前后对比
在Unity 2020 之前,Shader Graph 里面有一个PBR Master 节点

可以看到它的Input 包括
- Vertex Position:顶点位置,可以用来做顶点动画
- Vertex Normal:顶点法线
- Vertex Tangent:顶点切线
- Albedo:颜色贴图,漫反射颜色,物体的固有色,类似Diffuse
- Normal:法线贴图
- Emission:自发光贴图,一些赛博朋克、科幻类的游戏适合使用自发光材质
- Metallic:金属度贴图
- Smoothness:光滑度
- Occlusion:环境遮蔽
- Aplha:控制透明
- AlphaClipThreshold:Alpha剔除阈值
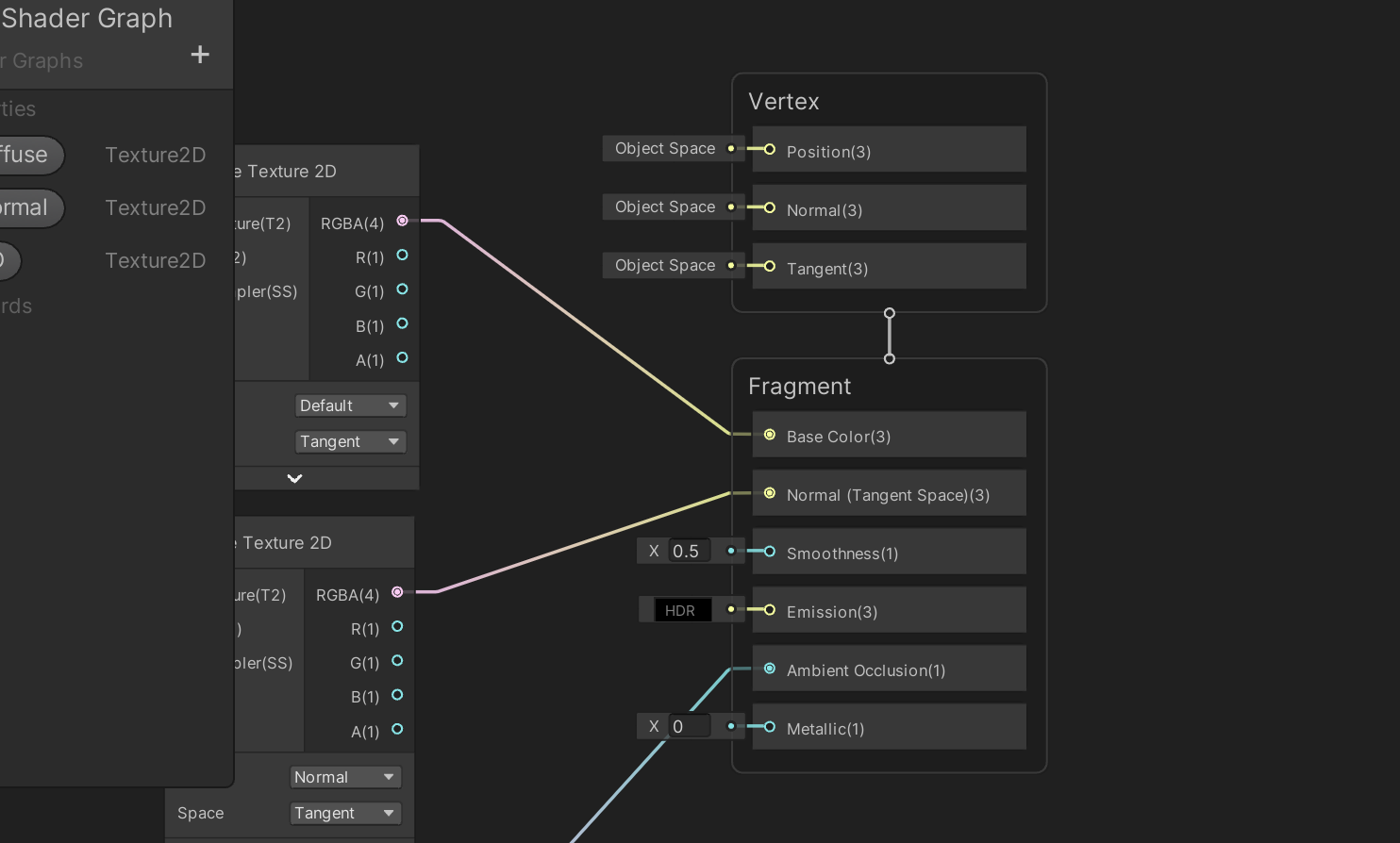
在Unity 2020 及以后,变成了这样

一些PBR 资料
以下资料对于每种贴图的原理做了详细的介绍,是很好的学习资料!
- Albedo Color and Transparency
- Metallic mode: Metallic Parameter
- Specular mode: Specular parameter
- Normal map (Bump mapping)
- Smoothness
- Occlusion Map
- Emission
- Material charts (Tablas de material)
下图针对我们常用的材质怎么设置相关PBR 参数有进行详细的介绍,可以对照这个表做出来对应的材质效果!

怎么在Substance Painter 中分别制作这些贴图?